A newer version is available. Check out the latest documentation.

Logging with Fiddler

edit

A web debugging proxy such as Fiddler is a useful way to capture HTTP traffic from a machine, particularly whilst developing against a local Elasticsearch cluster.

Capturing traffic to a remote cluster

edit

To capture traffic against a remote cluster is as simple as launching Fiddler! You may want to also filter traffic to only show requests to the remote cluster by using the filters tab

Capturing requests to a remote host

Capturing traffic to a local cluster

edit

The .NET Framework is hardcoded not to send requests for localhost through any proxies and as a proxy Fiddler will not receive such traffic.

This is easily circumvented by using ipv4.fiddler as the hostname instead of localhost

var isFiddlerRunning = Process.GetProcessesByName("fiddler").Any();
var host = isFiddlerRunning ? "ipv4.fiddler" : "localhost";

var connectionSettings = new ConnectionSettings(new Uri($"http://{host}:9200"))
    .PrettyJson(); 

var client = new ElasticClient(connectionSettings);

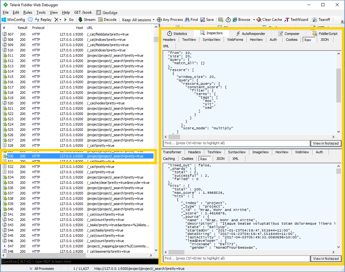
prettify json requests and responses to make them easier to read in Fiddler

With Fiddler running, the requests and responses will now be captured and can be inspected in the Inspectors tab

Inspecting requests and responses

As before, you may also want to filter traffic to only show requests to ipv4.fiddler on the port on which you are running Elasticsearch.

Capturing requests to localhost